K3wise直接SQL报表设置过滤字段解决方案
服务热线:400-665-0027
新购有特价、金蝶老客户升级金蝶云产品可以享受5折优惠,送手机、送话费,好礼不断!
需求: 设计一个存储过程,然后想要应用该存储过程建立一个直接SQL报表,存储过程的传入参数增加到过滤界面作为过滤条件字段
操作步骤
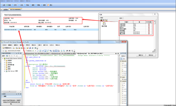
步骤一:建立存储过程,案例如下
步骤二:存储过程建立好之后,编写存储过程的调用方法。类似如下调用:
其中变量的值即为下面要设定为过滤条件关键字的变量,即为我们的关键字。程序在运行的时候将会把关键字替换为过滤界面上设置的字段值。所以以上是关键字的调用方法。
步骤三:建立直接SQL报表(包含建立关键字、设置SQL语句、设置显示的标题及报表名称)
步骤四:按照上述步骤,设置完成后。直接SQL报表即建立成功。下面进行预览看看效果

所以上面的操作即完成。

