金蝶软件组织间结算清单增加自定义字段说明
服务热线:400-665-0027
新购有特价、金蝶老客户升级金蝶云产品可以享受5折优惠,送手机、送话费,好礼不断!
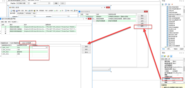
由于组织间结算清单不是简单的通过单据转换生成的,而是由很多支持结算的单据通过一定的后台业务逻辑汇总生成的,所以不能通过单据转换的配置字段映射的方式携带自定义字段,但是,又有很多客户有在组织间结算清单增加自定义字段携带自上游单据的需求,为了满足这部分客户需求,目前,系统支持在结算配置界面增加自定义字段携带到结算清单上。请按以下步骤进行配置:
1、在结算清单明细上增加自定义字段,(注意:只有在结算清单表体上新增的自定义字段才支持携带,目前只支持文本、数值、日期、基础资料、辅助资料、复选框等类型,其他复杂类型不支持) , 可以先在组织间结算清单基模板中扩展新增字段处理, 然后应收结算清单_物料,应付结算清单_物料,应收结算清单_资产,应付结算清单_资产,应收结算清单_费用,应付结算清单_费用这几个业务对象都扩展保存下。
2、在单据的结算配置中进行自定义字段的映射配置
3、创建结算清单,生成的结算清单中就能携带上游单据的字段信息。

